Data types
In any node each input and output port of the node is represented by data of a certain type. You can only connect 2 ports if they have similar types of data (e.g. string to string, boolean to boolean). For visual simplicity each type is represented by a colored bullet. You can hover over a bullet to learn data type.

🔴 Text (String)
Text data type for handling string values.

🔵 Number
Numeric data type for integer and floating-point values.

🟢 Boolean
True/false logical data type. This type is particularly useful for flow-control.md.

Array
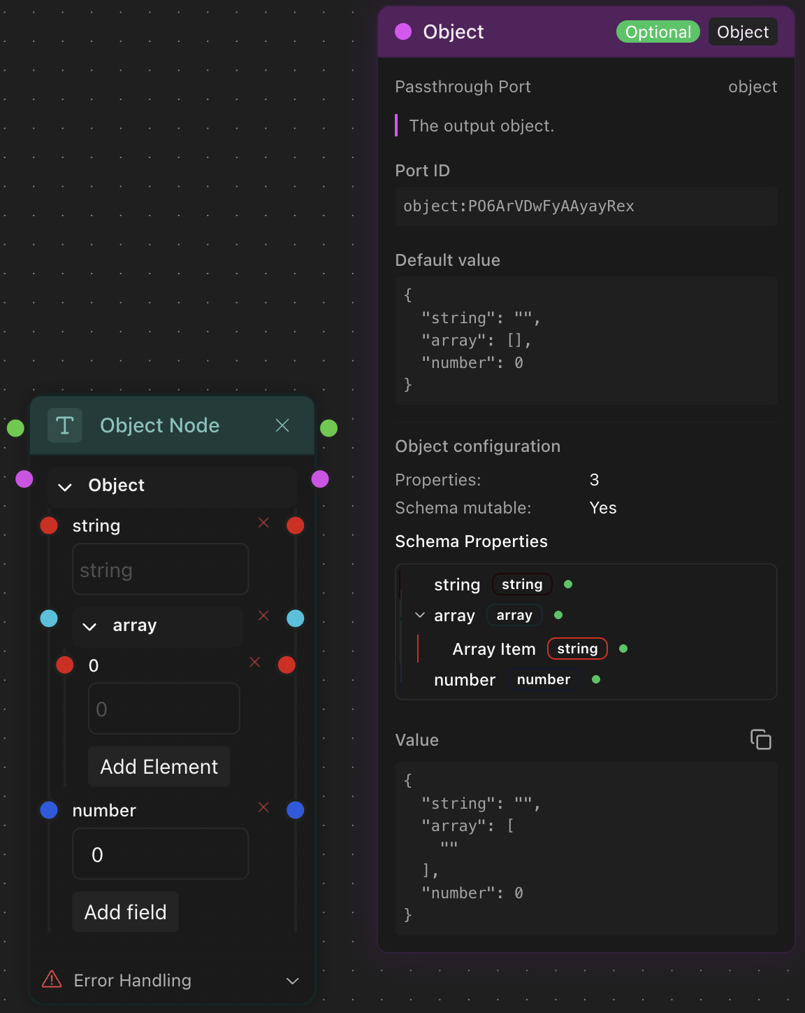
Ordered collection of items of a specific type. Array's items have schemas (schemas.md).

🟣 Object
An entity having typed attributes defined by its schema (schemas.md). Object may contain attributes of all the other types including itself inside.

🟡 Enum
Under the hood, it's a #text-string with the list of allowed values. The best representation of a enum is a dropdown list.

🟠 Stream
Continuous data flow using MultiChannel implementation. This data type usually appears in the output of LLM calls. You can use Stream buffers to convert stream into string for further usage.

⚪️ Any
Dynamic type that can accept any value. Look the example below. In the Branch node Left Value and Right Value ports are of Any type. One of them accepts a string value while the other one connects to a number.

Secret
Encrypted sensitive data (API keys, passwords) with secure handling.
It is important to notice that there are two similar secret nodes: Secret Vault and Unencrypted Secret. They both serve the same purpose – to pass the secret value further. However, Secret Vault uses Secret ID of the key encrypted and stored in secret-vault.md, while Unencrypted Secret accepts secret values in plain text and should be used for development and test purposes only.

Read Next:
| Cover image | ||||
|---|---|---|---|---|
| templates.md | Learn how to convert one type to another | Screenshot 2025-09-12 at 19.19.20.png | templates.md | |
| schemas.md | Explore port schemas | Screenshot 2025-09-12 at 19.18.32.png | https://github.com/GitbookIO/gitbook-templates/blob/main/product-docs/broken-reference/README.md |